By default, the QIDI Box is designed to automatically turn on its internal fan when the box temperature rises above 35 °C.
This function helps to prevent the filament from softening due to localized overheating inside the box.
If you would like to change this behavior, you can modify the temperature threshold value.
Steps:
Open the Box1.cfg file in Device-Configuration of Fluidd.
(Multiple boxes need to modify Box2, Box3, Box4 at the same time)
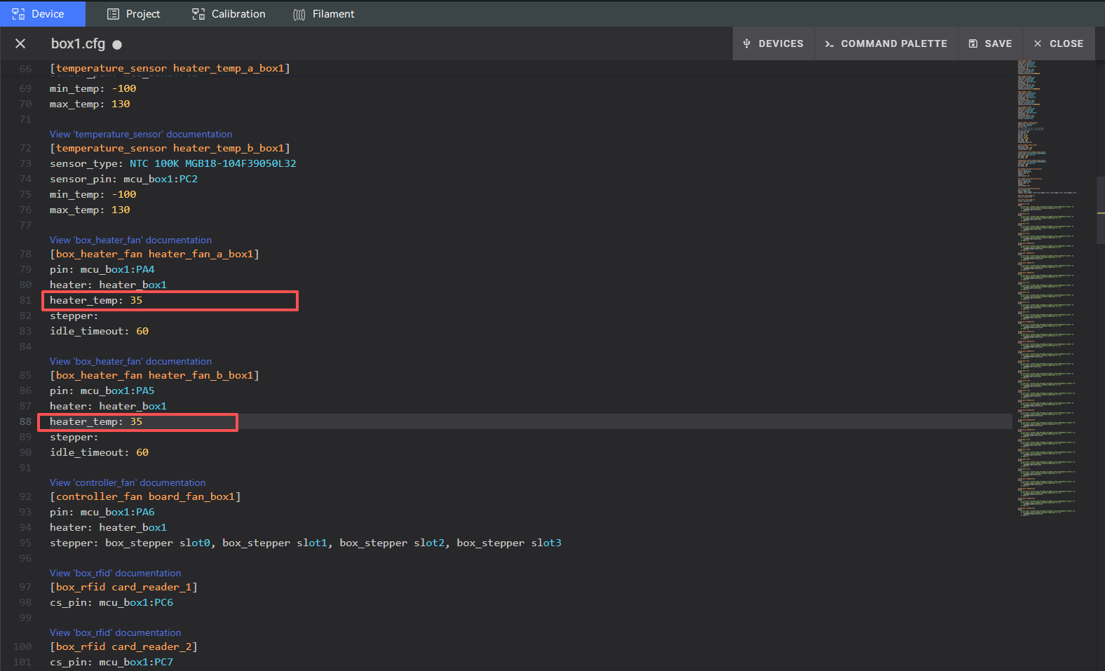
Locate the parameter shown in the screenshot (circled in red).
Change the default value 35 to the temperature you prefer.
Example: set it to 45 °C if you want the fan to start later.
Save&Restart.

Notes:
Higher values will delay the fan, which may reduce fan noise but could increase the risk of filament softening in high temperatures.